반응형
오늘은 Unity VFX를 사용하는 방법을 공부해 보도록 하겠습니다.
먼저 Unity 프로젝트를 로딩합니다.
방법1.HDRP 예제 프로젝트를 로딩한다.
방법2.일반 프로젝트 로딩 후 PackageManager에서 HDRP를 설치합니다.
그 다음 화면개발을 위한 씬을 만듭니다.
VFXsample 화면을 만들겠습니다.


생성하여 파일 이름을 SampleVFX로 변경한다.
하이라키 창에 드래그 앤 드롭하면 다음과 같이 화면에 디스플레이 됩니다.

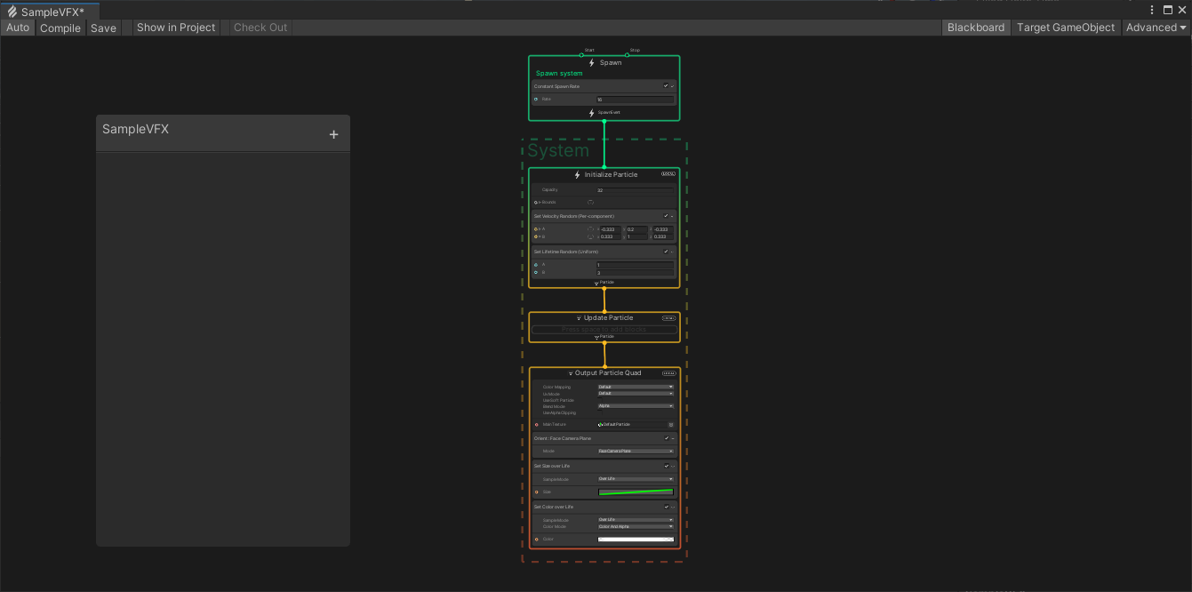
SameVFX 에셋을 더블클릭하면 다음과 같이 VFX 그래프 창이 표시됩니다.

728x90
반응형